4. Бекапирование Витрины данных НСУД

4.1. Состав резервной копии Типового ПО Витрина данных

Резервному копированию в Типовом ПО Витрина данных подлежат следующие компоненты:

  • логическая модель Prostore;

  • физические данные в СУБД;

  • часть модулей слоя адаптеров, хранящих в Zookeeper данные, подлежащие бекапированию.

4.1.1. Модули слоя адаптеров Типового ПО Витрины данных, подлежащие резервному копированию

Таблица 4.6 Перечень модулей, подлежащих бекапированию

Имя модуля

Zookeeper, из которого выполняется бекап

Путь хранения Zookeeper, подлежащий бекапированию

CSV-Uploader

ADS

/adapter/[env]/csv-uploader/config

rest-uploader

ADS

/adapter/[env]/rest-uploader/ids

/adapter/[env]/rest-uploader/conditions

smev3-adapter

настройка zookeeper.connect-string

/adapter/[env]/smev3-adapter/[paramstorage.basePath]

/adapter/[env]/smev3-adapter/[deltastorage.basePath]

podd-adapter-replicator

ADS

/adapter/[env]/podd-adapter-replicator/subscription

/adapter/[env]/podd-adapter-replicator/replication

/adapter/[env]/podd-adapter-replicator/delta

counter-provider

ADS

/adapter/[env]/counter-provider/counters/[counter-name]

4.2. Описание и механизм работы утилиты Backup Manager

4.2.1. Описание утилиты Backup Manager

Для реализации механизма резервного копирования Витрины данных и восстановления из резервной копии разработана утилита Backup manager, для оркестрации процесса резервного копирования слоя адаптеров и утилиты DTM-tools, осуществляющей резервное копирование логической модели базы данных и физических данных СУБД, входящих в инсталляцию.

В конфигурации утилиты сохранены:

  • путь к DTM-tools и параметры необходимые для работы утилиты DTM-tools:

    • маска топиков для бекапирования данных СУБД backend.backup.(datamart);

    • адрес Prostore (с переопределением через команду запуска);

  • адрес Кафки и имена топиков для:

    • передачи команд модулям адаптера;

    • получения статусов модулей адаптера;

    • бекапирования данных бекенда Витрины;

    • бекапирования данных модулей адаптеров;

  • путь к рабочей директории резервного копирования (доступный файловому коннектору) с переопределением через команду запуска;

  • хранимый объем топика (значение по умолчанию 1Тб);

  • время хранения топиков бекапа (значение по умолчанию 3 суток).

4.2.2. Механизм работы утилиты Backup manager

Backup Manager запускается в консольном режиме, принимает команду в качестве аргумента, обеспечивает выполнение 2 операций:

  • backup - резервное копирование, вторым аргументом указывается целевой архив;

  • restore - восстановление из резервной копии.

В процессе бекапирования или восстановления из бекапа утилита Backup Manager отдает в консольный вывод сообщения об основных шагах и выполняемых операциях вида:

  • отправлена команда остановки обработки запросов;

  • отправлена команда бекапирования датамарта (datamart).

Также транслируется консольный вывод утилиты DTM-tools.

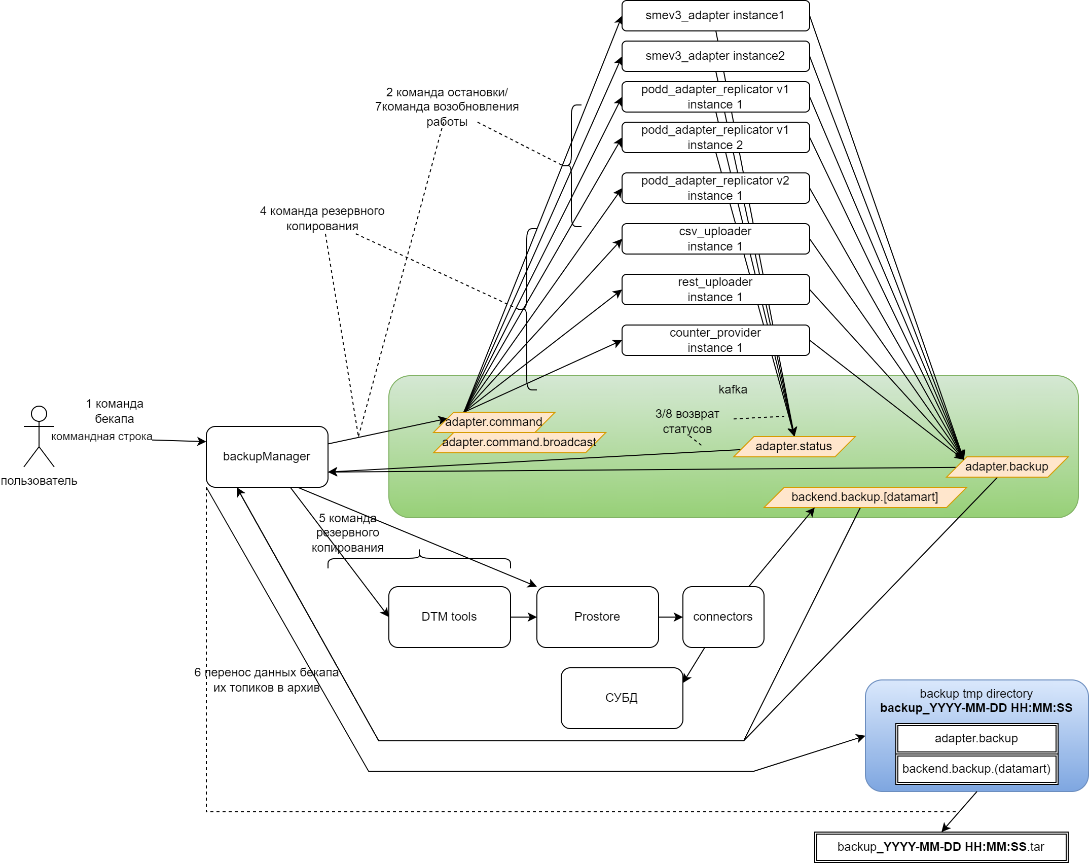
4.2.3. Создание резервной копии Типового ПО Витрина данных с использованием утилиты Backup Manager

Схематическое решение по созданию резервной копии Типового ПО Витрина данных с использованием утилиты Backup Manager представлено на рисунке ниже (см Рисунок - 4.17)

Схема создания резервной копии

Рисунок - 4.17 Схема создания резервной копии Типового ПО Витрина данных

4.2.3.1. Механизм работы утилиты Backup manager при выполнении резервного копирования

Для запуска механизма резервного копирования, администратору системы нужно перейти в директорию backup-tools (утилиты Backup Manager и DTM-Tools должны быть расположены в одной директории) и выполнить в консоли команду backup:

java -jar backup-manager-1.10.0-SNAPSHOT.jar backup --dtmTools ./dtm-tools-1.12.0.jar --kafkaBrokers 10.81.7.90:12541 --prostore 10.81.7.90:12520

Процесс резервного копирования состоит из нескольких частей:

  1. Подготовка к резервному копированию.

  2. Остановка модулей, требующих консистентности с Prostore.

  3. Ожидание остановки модулей, требующих консистентности с Prostore.

  4. Резервное копирования слоя адаптеров Типового ПО Витрина данных.

  5. Резервное копирование логической модели Prostore и физических данных СУБД с использованием утилиты DTM-tools.

  6. Формирование архива c резервной копией.

  7. Запуск остановленных модулей слоя адаптеров.

  8. Завершение работы.

4.2.4. Восстановление из резервной копии Типового ПО Витрина данных с использованием утилиты Backup Manager

Схематическое решение по восстановлению из резервной копии Типового ПО Витрина данных с использованием утилиты Backup Manager представлено на рисунке ниже (см Рисунок - 4.18)

Схема восстановления из резервной копии

Рисунок - 4.18 Схема восстановления из резервной копии Типового ПО Витрина данных

Примечание

В процессе восстановления данные могут содержаться частично, могут быть не консистентны, поэтому требуется предварительная остановка агента ПОДД вручную перед запуском утилиты Backup Manager. После окончания процесса восстановления утилитой Backup Manager, работу агента ПОДД следует возобновить. Модуль СМЭВ3 адаптер нужно отключить от сервера (отключить сетевое соединение). После восстановления сетевое подключение к СМЭВ3 следует возобновить.

Для запуска механизма восстановления из резервной копии, администратору системы нужно перейти в директорию backup-tools (утилиты Backup Manager и DTM-Tools должны быть расположены в одной директории) и выполнить в консоли команду restore:

java -jar backup-manager-1.10.0-SNAPSHOT.jar restore --dtmTools ./dtm-tools-1.12.0.jar --kafkaBrokers 10.81.7.90:12541 --prostore 10.81.7.90:12520 --backupArchive ./backup_YYYY-MM-DD HH:MM:SS.zip

Процесс восстановления из резервной копии состоит из нескольких частей:

  1. Подготовка к восстановлению из резервной копии.

  2. Остановка модулей слоя адаптеров, требующих консистентности с Prostore.

  3. Ожидание остановки модулей, требующих консистентности с Prostore.

  4. Перенос данных бекапа в топики резервного копирования.

  5. Восстановление из резервной копии логической модели Prostore и физических данных СУБД с использованием утилиты DTM-tools.

  6. Восстановление из резервной копии слоя адаптеров Типового ПО Витрина данных с остановкой модулей, требующих консистентности с Prostore.

  7. Ожидание восстановления модулей слоя адаптеров.

  8. Запуск остановленных модулей слоя адаптеров.

  9. Завершение работы.

4.3. Реализация бекапирования в слое адаптеров Типового ПО Витрина данных

4.3.1. Работа модулей для обеспечения резервного копирования

Модули, подлежащие бекапированию, подписываются на топик adapter.command под одним groupId: (имя модуля)_adapter_command и создают продюсеров на топики:

  • adapter.status;

  • adapter.backup.

Все топики размещаются во внутренней кафке ADS.

Модули требующие консистентности с Prostore дополнительно подписываются на топик adapter.command.broadcast под уникальными groupId (случайными (имя модуля)_(UUID)).

Обработка команды не зависит от топика, через который она получена.

4.3.1.1. Сообщения в топиках команд

Таблица 4.7 Сообщения в топиках команд

Назначение команды

Топик

Ключ

Значение

Приостановка обработки запросов для модулей, которым требуется консистентность с Prostore

adapter.command.broadcast

backup.pause

null

Возобновление обработки запросов для модулей, которым требуется консистентность с Prostore

adapter.command.broadcast

backup.resume

null

Запрос персистированых данных из Zookeeper для резервной копии

adapter.command

backup.get

backupId

Применение данных резервной копии и запись персистированных данных в Zookeeper

adapter.command

backup.set

null

4.3.1.2. Статусы модулей

Статусы модулей возвращаются через компактный топик adapter.status

Формат сообщения статуса:

ключ в формате json (идентификатор вертикла и ключ шаблона присутствуют только для smev3-adapter):

{
    "group": "dev.nsud",
    "name": "smev3-adapter",
    "version": "4.0.13",
    "instance": "6f58378a-2205-42c9-80fc-c028ab12a3ba",
    "backupId": "2228378a-2205-42c9-80fc-c028ab12a222"
}

значение в формате json:

{
    "timestamp": "2023-02-17T12:10:45Z",
    "status": "started"
}
4.3.1.2.1. Значения статусов

Статус

Описание

started

работает

stopping

приостановка модуля для бекапирования

stopped

модуль приостановлен для бекапирования

restoring

модуль восстановлен из резервной копии

restored

модуль восстановлен из резервной копии

error_restoring

ошибка восстановления из резервной копии

error_stopping

ошибка приостановки модуля для бекапирования

4.4. Механизм приостановки модулей, требующих консистентности с Prostore

Обеспечение консистентности с Prostore реализовано для каждого экземпляра следующих модулей:

  • smev3-adapter;

  • podd-adapter-replicator.

Все экземпляры модулей, требующих консистентности с Prostore подписаны на топик adapter.command.broadcast с уникальной groupId консьюмера: (имя модуля)_(UUID)) groupId.

4.4.1. Приостановка модулей, требующих консистентности с Prostore

  1. Каждый экземпляр модуля считывает команду backup.pause из топика adapter.command.broadcast и отправляет статус stopping в топик adapter.status.

  2. В каждом экземпляре модуля выполняется процесс приостановки процессов, влияющих на консистентные с Prostore данные.

  3. После остановки всех процессов, каждый экземпляр модуля отправляет статус stopped в топик adapter.status.

4.4.2. Восстановление модулей, требующих консистентности с Prostore

  1. Каждый экземпляр модуля считывает команду backup.resume из топика adapter.command.broadcast.

  2. В каждом экземпляре модуля выполняется повторный запуск процессов, влияющих на консистентные с Prostore данные.

  3. После остановки всех процессов, каждый экземпляр модуля отправляет статус started в топик adapter.status.

4.5. Механизм резервного копирования и восстановления из резервной копии в модулях слоя адаптеров

Модули, данные которых необходимы для резервного копирования:

  • csv-uploader;

  • rest-uploader;

  • smev3-adapter;

  • podd-adapter-replicator v1;

  • counter-provider.

Резервное копирование выполняет только один из экземпляров каждого типа модулей, который успел считать сообщение из топика adapter.command.

4.5.1. Механизм резервного копирования модулей слоя адаптеров

При выполнении резервного копирования все модули, участвующие в бекапировании:

  1. Подписаны на топик adapter.command с общей qroupId для каждого типа модулей.

  2. Один из экземпляров модуля считывает сообщение`` backup.get`` из топика adapter.command.

  3. Считывает метаданные, подлежащие бекапированию по пути в Zookeeper, в соответствии с путями хранения в сервисной БД.

  4. Возвращает данные через топик adapter.backup в виде json.

В ключе сообщения формируются стандартные данные о версии и сборке:

{
    "group": "ru.itone.dtm.data.uploader"
    "name": "data-uploader",
    "version": "1.1.0-SNAPSHOT",
    "instance": "6f58378a-2205-42c9-80fc-c028ab12a3ba",
    "backupId": "2228378a-2205-42c9-80fc-c028ab12a222",
    "gitCommit": "a7c7770404ef61f62496983b783ef7b442989d74",
    "dateCommit": "2023-02-17T12:10:45Z",
    "branchCommit": "develop",
    "buildDate": "2023-02-17T12:11:36.627Z",
    "buildUnixTime": "1676635896"
}

В значении сообщения размещаются перситируемые данные, пример для модуля counter-provider.

{
"path":"/dev/counter-provider",
"value":"test_data",
"children":[
    {
        "path":"/dev/counter-provider/child2",
        "value":"",
        "children":[]
    },
    {
        "path":"/dev/counter-provider/child1",
        "value":"child1_data",
        "children":[]
    }
]
}

4.5.2. Механизм восстановления из резервной копии модулей слоя адаптеров

При выполнении резервного копирования все модули, участвующие в восстановлении из резервной копии:

  1. Подписаны на топик adapter.command с общей qroupId для каждого типа модулей.

  2. Один из экземпляров модуля считывает сообщение backup.set из топика adapter.command.

  3. Отправляют статус restoring в топик adapter.status.

  4. Удаляют данные по пути хранения метаданных в соответствии с путями хранения в сервисной БД.

  5. Разбирают сообщения в топике adapter.backup: сначала фильтруют данные, относящиеся к модулю.

  6. Записывают данные в сервисную БД.

  7. Отправляют статус restored в топик adapter.status.

4.6. Поведение в случае ошибок при выполнении резервного копирования

При возникновении ошибок в процессе резервного копирования, утилита Backup Manager выполняет компенсирующие действия и завершает выполняемый процесс.

В случае, если ошибки возникли в процессе восстановления из резервной копии, стоит обратить внимание на тот факт, что в этом случае Типовое ПО Витрина данных будет находится в не консистентном состоянии, требуется оперативный разбор ошибок и повторное восстановление из резервной копии.

4.6.1. Ошибки резервного копирования и восстановления из резервной копии

Ошибки, возможные в процессе резервного копирования/восстановления из резервной копии, и пути их устранения приведены ниже (см. Таблица 4.8)

Таблица 4.8 Ошибки резервного копирования и восстановления из резервной копии

Ошибка

Описание ошибки

Действия утилиты Backup Manager

Устранение ошибки

«Observed active backupManager process, file backup.lock exists»

Не удален файл backup.lock

  • завершает процесс бекапирования/восстановления с выводом ошибки «Observed active backupManager process, file backup.lock exists»

  • выводит финальный статус: BACKUP/RESTORE is failed

Может возникать при прерванной работе утилиты, требуется ручное удаление файла

«Error stopping (module) (instanse) (verticle) (key), see modul log for detail»

Ошибка приостановки одного из инстансов модулей, требующих консистентности с Prostore

  • отправляет команду backup.resume на восстановление работы модулей в топик adapter.command.broadcast без ожидания статусов о восстановлении

  • завершает процесс бекапирования/восстановления с выводом ошибки «error stopping (module) (instanse) (verticle) (key), see modul log for detail»

  • выводит финальный статус: BACKUP/RESTORE is failed

Требуется анализ логов модуля, в котором возникла ошибка, после ее устранения, повтор процесса бекапирования/восстановления

«timeout stopping (module) (instanse) (verticle) (key), see modul log for detail»

Таймаут приостановки одного из инстансов модулей, требующих консистентности с Prostore

  • отправляет команду backup.resume на восстановление работы модулей в топик adapter.command.broadcast без ожидания статусов о восстановлении

  • завершает процесс бекапирования/восстановления с выводом ошибки: «timeout stopping (module) (instanse) (verticle) (key), see modul log for detail»

  • выводит финальный статус: BACKUP/RESTORE is failed

Требуется анализ логов модуля, в котором возникла ошибка, после ее устранения, повтор процесса бекапирования/восстановления

«timeout starting (module) (instanse), see modul log for detail»

Таймаут восстановления работоспособности одного из инстансов модулей, требующих консистентности с Prostore

  • завершает процесс бекапирования/восстановления завершается с выводом ошибки : «timeout starting (module) (instanse), see modul log for detail»

  • завершает процесс восстановления с выводом ошибки: «error restoring (module) (instanse), see modul log for detail»

  • выводит финальный статус: RESTORE is failed

Требуется анализ логов модуля, в котором возникла ошибка, после ее устранения, повтор процесса бекапирования/восстановления

«timeout restoring (module) (instanse), see modul log for detail»

Таймаут восстановления из резервной копии модуля слоя адаптеров

  • отправляет команду backup.resume на восстановление работы модулей в топик adapter.command.broadcast без ожидания статусов о восстановлении

  • завершает процесс восстановления с выводом ошибки: «timeout restoring (module) (instanse), see modul log for detail»

  • выводит финальный статус: RESTORE is failed

Требуется анализ логов модуля, в котором возникла ошибка, после ее устранения, повтор процесса бекапирования/восстановления

Ошибки утилиты DTM-tools при создании резервной копии

Ошибки не формализованы

В случае не успеха процесса бекапирования утилиты DTM-tools:

  • отправляет команду backup.resume на восстановление работы модулей в топик adapter.command.broadcast без ожидания статусов о восстановлении

  • завершает процесс бекапирования с выводом ошибки, переданной DTM-tools

  • выводит финальный статус: BACKUP is failed

Требуется анализ логов модуля, в котором возникла ошибка, после ее устранения, повтор процесса бекапирования/восстановления

Ошибки утилиты DTM-tools при восстановлении из резервной копии

Ошибки не формализованы

В случае не успеха процесса бекапирования утилиты DTM-tools:

  • отправляет команду backup.resume на восстановление работы модулей в топик adapter.command.broadcast без ожидания статусов о восстановлении

  • завершает процесс восстановления из бекапа с выводом ошибки, переданной DTM-tools

  • выводит финальный статус: RESTORE  is failed

Требуется анализ логов модуля, в котором возникла ошибка, после ее устранения, повтор процесса бекапирования/восстановления

4.6.2. Поведение в случае остановки утилиты Backup Manager в процессе снятия/восстановления из резервной копии

В случае экстренного прекращения работы утилиты командой kill возможно как не консистентное состояние витрины (при восстановлении из резервной копии), так как и ее частичная неработоспособность, так как утилита Backup Manager в этом случае не успеет выполнить компенсирующие действия и восстановить работу остановленных модулей.

Рекомендуется в случае экстренного прекращения работы утилиты перезапустить поды модулей podd-adapter-replicator и smev3-adapter.