Вы читаете development версию документации. Для просмотра актуальной версии перейдите в ветку: master.

5. Ключевые функции и возможности программы

5.1. Ключевые функции

5.1.1. Взаимодействие с инфраструктурой

В Datamart Platform Studio реализованы следующие функции взаимодействия с инфраструктурой:

  1. Создание логических ДЦ (Дата Центров);

  2. Подключение ВМ, групповые операции подключения, создания и настройки ВМ;

  3. Подключение к Kubernetes, установка Платформы и инсталляций в среду K8s;

  4. Взаимодействие с гипервизорами Базис.DynamiX и VMWare:

    • синхронизация ДЦ и ресурсов подключения;

    • создание ВМ;

    • Управление ВМ в гипервизоре;

    • Управление конфигурацией ВМ в гипервизоре, использование шаблонов конфигурации ВМ;

    • Настройка NAT-правил для сетей подключений (только для Базис.DynamiX);

  5. Управление лимитами ресурсов в ДЦ;

  6. Настройки подключения к сетям (организация доступа по VPN, JumpHost);

  7. Подключение к интерфейсам внешних БД;

  8. Мониторинг доступности инфраструктуры;

  9. Сводные данные о используемых ресурсах инфраструктуры в рамках организации;

  10. Логирование действий с серверами;

  11. Сбор данных о серверах и переменных окружения.

5.1.2. Функции безопасности доступа и данных

В Datamart Platform Studio реализованы следующие функции безопасности доступа и данных:

  1. Управление ключами доступа (в том числе резервными) для всего ДЦ;

  2. Массовая смена ключей для серверов ДЦ;

  3. Отключение доступа по паролю;

  4. Полнофункциональный ЖАМ (Журналирование, Аудит, Мониторинг);

  5. Интеграция со внешними системами сбора и анализа логов, аудита, мониторинга ;

  6. Защищенный доступ к консоли ВМ со сбором логов взаимодействия;

  7. Защита доступа к API инсталляций приложений (с использованием JWT);

  8. Возможность защищенного подключения в закрытый сетевой контур через цепочки SSH Jumphost;

  9. Резервное копирование Платформы, комплекса настроек услуг, данных услуг (Витрин данных);

  10. Защита от несанкционированного доступа к паролям и ключам в настройках инсталляций.

5.1.3. Управление комплексными услугами

В Datamart Platform Studio реализованы следующие функции управления комплексными услугами:

  1. Создание, реконфигурация и сопровождение комплексных услуг различного типа, в т.ч. Витрин данных;

  2. Настройка конфигурации ПО через веб-интерфейс;

  3. Визуальное отображение комплекса ПО и связей на диаграмме услуги;

  4. Автоматизированная и параллельная установка всех компонент комплексных услуг с контролем зависимостей и обеспечением связей;

  5. Версионирование с сохранением истории;

  6. Возможность обновления приложений с миграцией настроек;

  7. Установка из карточки приложения на существующие ресурсы;

  8. Архивирование приложений;

  9. Поддержка приложений для Kubernetes;

  10. Автоматическое связывание объектов услуги с помощью интерфейсов;

  11. Автоматизированная установка кластеров СУБД PostgreSQL, Pangolin, Kafka и Zookeeper;

  12. Мониторинг состояния установленных компонентов, кластеров СУБД и шины данных;

  13. Логирование всех действий с услугой и инсталляциями (с возможностью возвращения к предыдущему состоянию);

  14. Обновление инсталляций приложений (в том числе принудительное);

  15. Создание шаблонов (профилей) комплексных услуг, создание услуг на основе профиля;

  16. Применение групповых политик к настройкам ПО для ЦОД, Организации, Платформы, конкретной услуги с использованием многоуровневых глобальных переменных;

  17. Формирование документация ИБ и эксплуатации для услуг;

  18. Уведомления в интерфейсе при выполнении фоновых задач;

  19. Редакторование конфигурационных файлов и шаблонов;

  20. Интеграция с Zookeeper.

5.1.4. Управление доступом

В Datamart Platform Studio реализованы следующие функции управления доступом:

  1. Ролевая модель доступа к функциям платформы;

  2. Разграничение пользователей по организациям;

  3. Логирование действий пользователя;

  4. Управление ключами пользователей;

  5. Поддержка аутентификации Гостех IAM, а также LDAP, OpenID, self-DB;

  6. Авторизация доступа к функциям API компонентов услуг (инсталляций);

  7. Резервирование ключей доступа, возможность отзыва дискредитированного ключа, реестр ключей клиентов;

  8. Изоляция инженеров эксплуатации от административных прав на VM.

5.1.5. Пакеты приложений и обновления

В Datamart Platform Studio реализованы следующие функции управления пакетами приложений и обновлениями:

  1. Централизованное обновление компонент установленного ПО и Datamart Studio Platform;

  2. Использование бандлов (спецификации на базе Ansible Playbook) для управления приложениями на платформе;

  3. Загрузка бандлов из внешних репозиториев — Gitlab и Gitea;

  4. Версионирование бандлов и приложений

  5. Массовое обновление приложений;

  6. Логирование изменений и использования бандлов;

  7. Расширяемость функционала Платформы.

5.2. Средства наложенной защиты

Для обеспечения авторизованного и защищенного доступа к настройке, веб-интерфейсам и API инсталляций приложений в рамках услуги, в Datamart Platform Studio используются средства наложенной защиты.

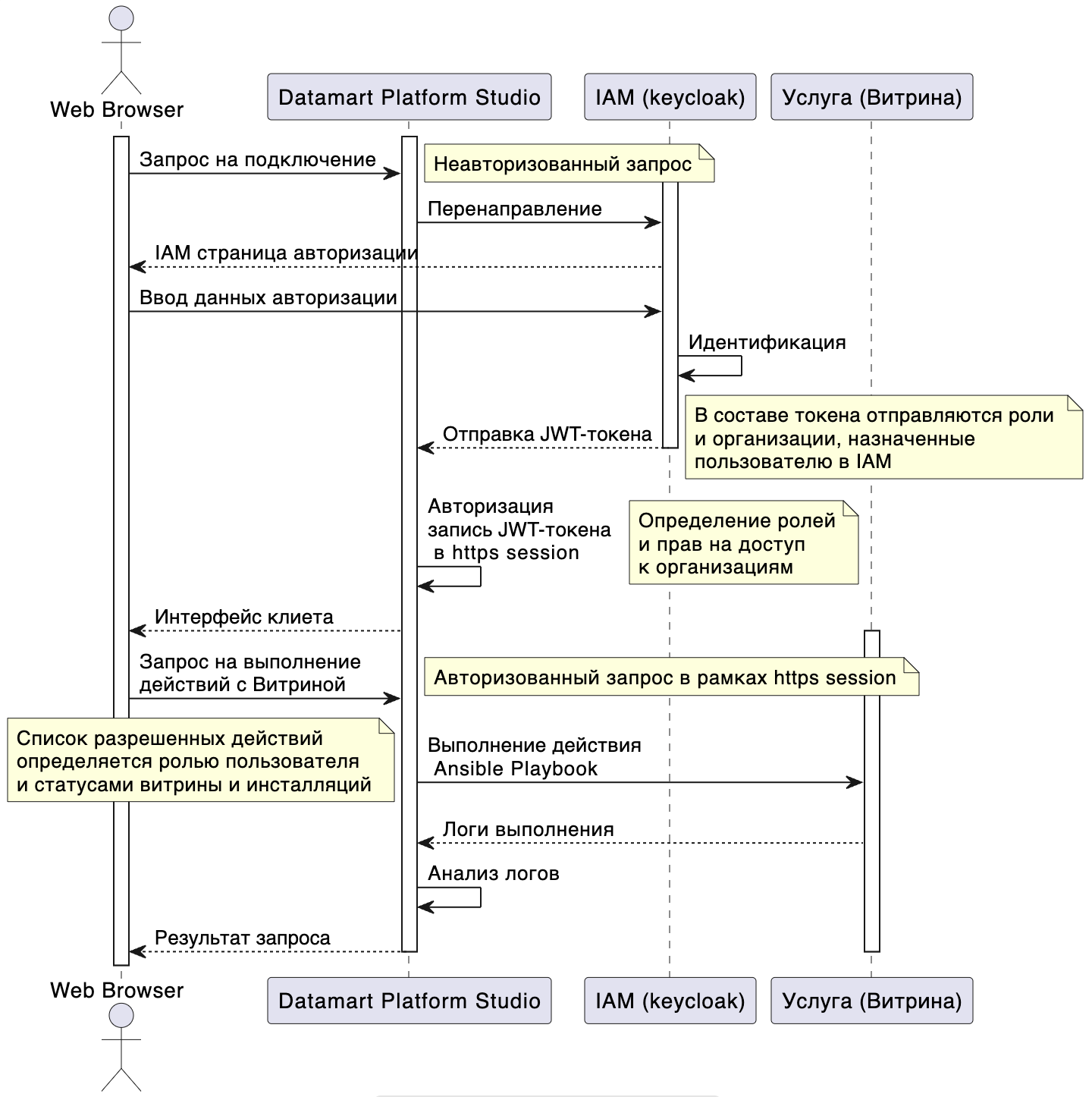
Принцип авторизации пользователя через web-интерфейс для использования средств наложенной защиты приводится на рисунке:

Диаграмма последовательности получения доступа к услуге пользователем интерфейса |prod|

Рисунок 5.1 Диаграмма последовательности получения доступа к услуге пользователем интерфейса Datamart Platform Studio

Схема настройки доступа к услуге и функционирования средств наложенной защиты приводится на рисунке:

Схема функционирования средств наложенной защиты для услуг в |prod|

Рисунок 5.2 Схема функционирования средств наложенной защиты для услуг в Datamart Platform Studio

Примечание

Доступ к услугам через Proxy API в Datamart Platform Studio доступен только для учетных записей с ролью proxy-api и привязанным к соответствующим организациям. Для обеспечения дополнительных функций контроля и разграничения доступа, в бандлах приложений могут быть дополнительно описаны политики доступа к API приложений и специфицированы роли, которые требуется назначить пользователю Proxy API для доступа к отдельным разделам API.

Подробное описание использования Proxy API приводится в Руководстве пользователя в разделе «Использование Proxy API».

Для обеспечения защищённого доступа к веб-интерфейсам инсталляций приложений по протоколу HTTPS используется специализированное приложение «Защитник», поставляемое в комплекте бандлов Datamart Platform Studio. Описание установки и настроек «Защитника» приводится в Руководстве пользователя в разделе «Доступ к веб-интерфейсам инсталляций приложений».

5.3. Типовые примеры использования Datamart Platform Studio

  • Оперативное разворачивание одной или более витрин Датамарт с последующей отладкой производительности программного комплекса и взаимодействия с единой информационной системой или комплекса Витрин с существующими информационными системами;

  • Наращивание комплекса уже функционирующих услуг, добавление новых витрин и компонентов в существующую систему, удаление, переустановка компонентов услуг, отладка новых информационных потоков, расширение геолокации комплекса услуг;

  • Визуальная настройка и конфигурирование компонентов услуг (в т.ч. Витрин данных);

  • Клонирование собранных и отлаженных услуг (в т.ч. Витрин данных) при помощи копирования профиля услуги.